專案概述
因應電子計算機發票落日導入B2B系統⾄電⼦發票加值中⼼,擴充綠界電子加值中心服務項目(原僅提供B2C系統服務)。
產品需求說明
- 背景:隨著電子計算機發票的逐步淘汰及政府對於無紙化應用的推動,企業勢必需轉型至電子發票系統以符合新趨勢及規範。故導入B2B系統至電子發票加值中心,旨在擴充加值服務項目,提升系統的整體營運效率,滿足企業對於發票處理、報稅等多樣化需求的要求。
- 目標市場:
- 中小型企業:這些企業通常需要靈活且高效的發票管理解決方案,來應對日益增長的發票處理需求。
- 大型企業:擁有更複雜的發票管理流程,需尋求可整合多系統的解決方案以優化營運。
- 產品路線圖:
- 短期目標(0-6個月):提供符合企業用戶B2B發票開立需求及符合財政部規範之系統服務。
- 中期目標(6-12個月):整合平台與合作商家之供應鏈發票開立及對帳服務
- 長期目標(12個月以上):結合串聯客戶之POS、ERP系統等服務,提供更便利之多元應用場景。
工作內容
- 負責產品服務架構制定、系統需求分析及頁面功能設計,與技術團隊進⾏系統整合。
- 依財政部提供規格擬定初版對外串接API,供後續相關單位進行開發整合。
- 系統的測試,確保功能符合需求。
- 準備廠商操作手冊,幫助客戶快速上手新系統。
具體績效
- 成功此產品開發專案,擴展公司服務範圍
- 上線後配合電子計算機發票落日,成功吸引數百家廠商申請並維持穩定的成長
成果展示
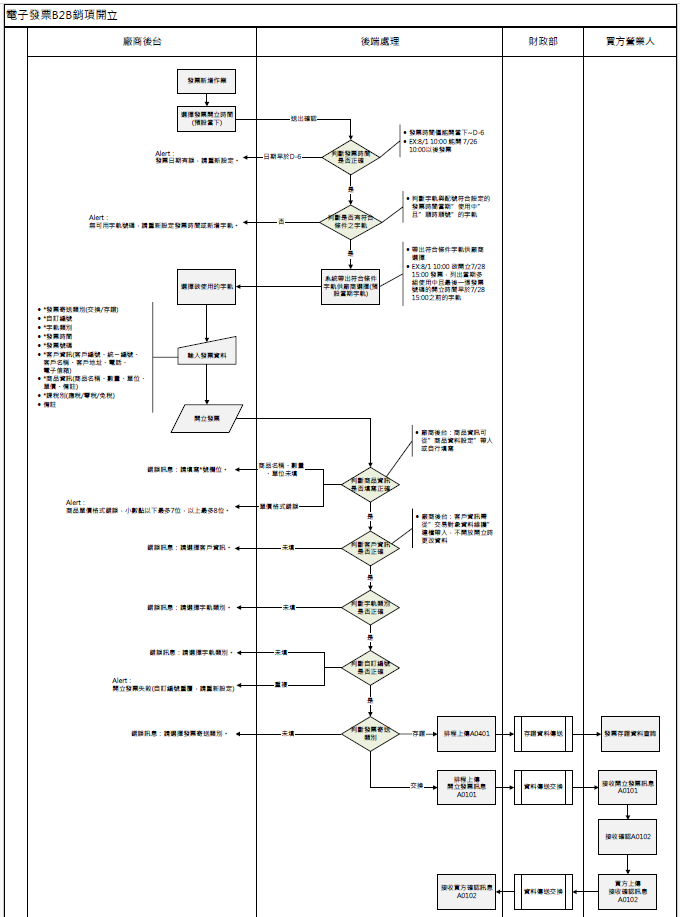
- 針對專案需求功能分析主要功能清單及任務(節錄部分內容)
- 「B2B電子發票開立」廠商後台頁面設計(節錄部分內容)
- 「B2B發票查詢功能」廠商後台頁面設計(節錄部分內容)
- 依財政部提供規格擬定初版對外串接API,供後續相關單位進行開發整合(節錄部分內容)
回到專案列表